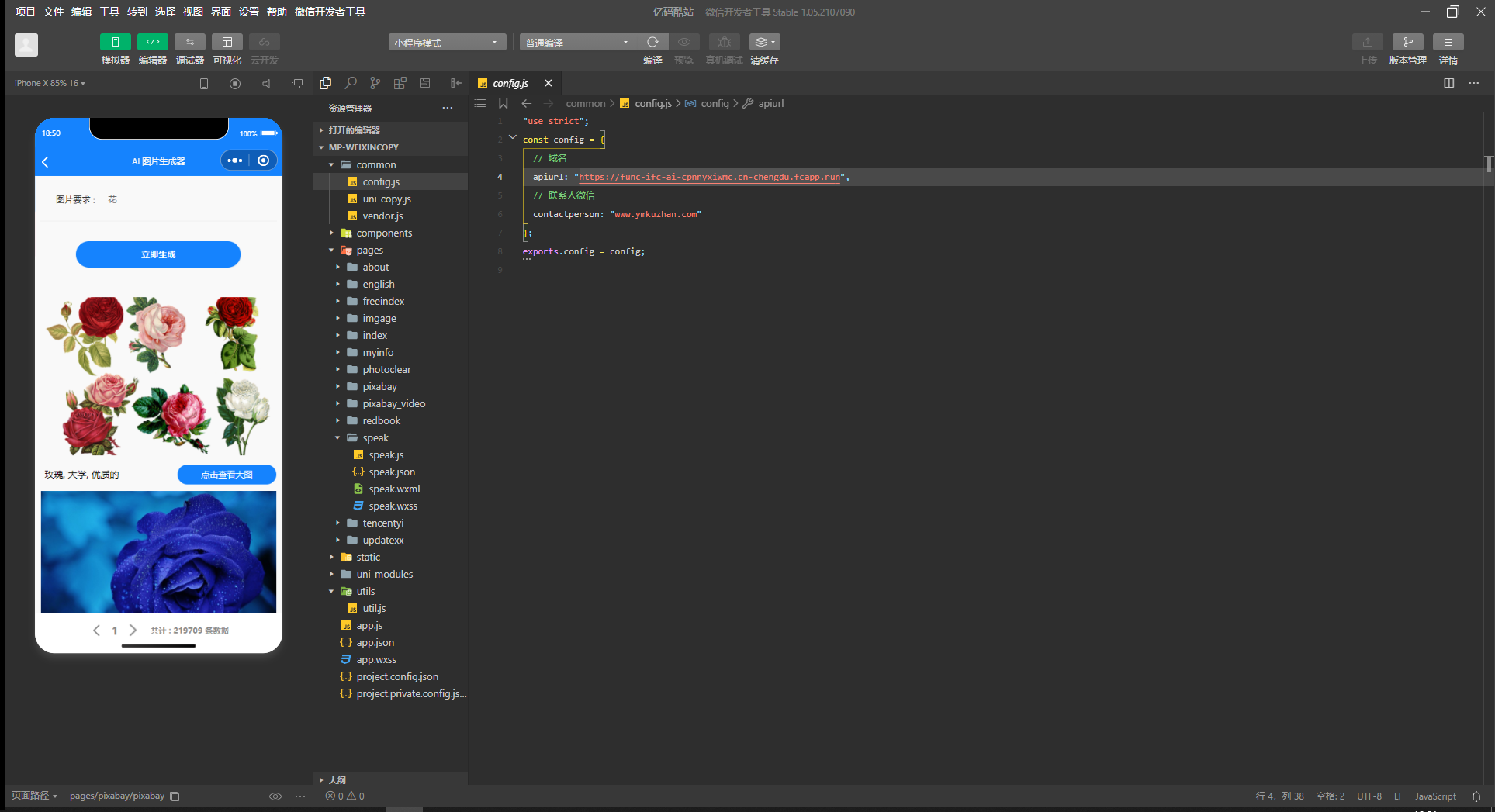
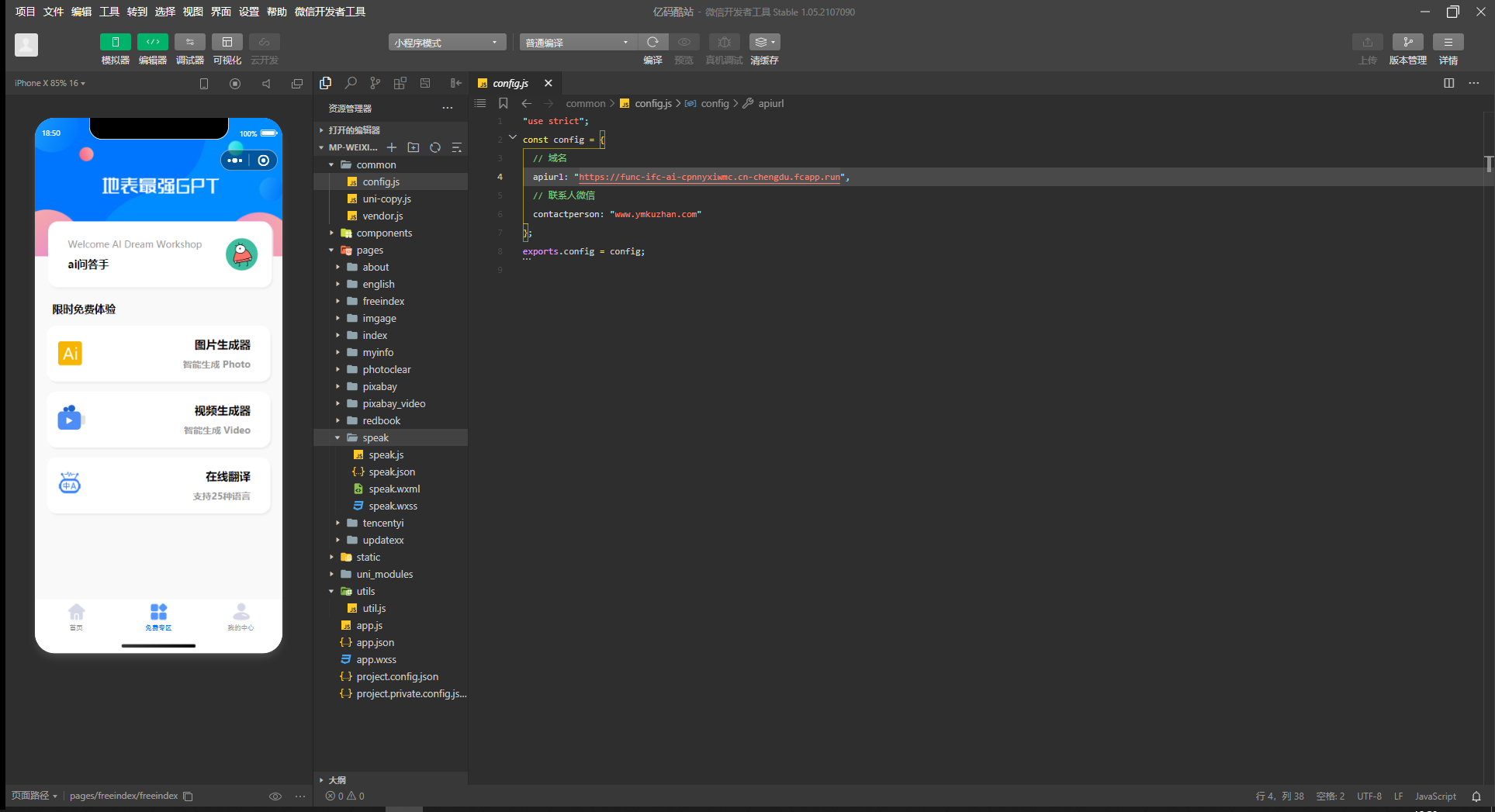
最新开源版本GPT3.5小程序源码/AI图片视频/智能问答/ChatGPT 附绘画开源版本python后端源码 62789 声明:本站所有文章,如无特殊说明或标注,均为本站原创发布。任何个人或组织,在未征得本站同意时,禁止复制、盗用、采集、发布本站内容到任何网站、书籍等各类媒体平台。如若本站内容侵犯了原著者的合法权益,可联系我们进行处理。
VIP 精品推荐 最新款大屏幕互动系统源码/公司年会互动抽奖微信上墙活动源码下载/现场活动大屏幕系统/电子签到墙-枫创资源 2024大屏幕互动系统源码/公司年会互动抽奖微信上墙活动源码下载/现场活动大屏幕... 8 月前 0 0 18 399
VIP 精品推荐 【客户定制】成人保健情趣用品商城源码带手机网站和微信ASP商城源码 【客户定制】成人保健情趣用品商城源码带手机网站和微信ASP商城源码 一套成人用品... 8 月前 0 0 15 399
VIP 精品推荐 亲测2022最新开运网源码-八字占卜算命运势测算、算财运算姻缘,易经周易,号码测吉凶,宝宝起名 最新开运网源码-八字占卜算命运势测算,八字合婚,姓名配对,算财运算姻缘,易经周易... 8 月前 0 0 15 399
评论(0)